KIO

Flowise Workflows

Flowise is an open-source platform for visually building LLM and AI workflows. With its node-based interface, you can connect language models, APIs, and external tools using drag-and-drop to quickly create chatbots, AI agents, and intelligent automations.

It’s especially useful for prototyping, experimenting, and deploying AI applications — all with minimal code and full control over logic and integrations.

Flowise Workflows V2 Agentflows

Dynamic WordPress Content Generator with HTML Output

Single-agent workflow that generates structured HTML content and delivers it to WordPress-compatible endpoints.
  • flowise, Docker, Linux Ubuntu, WordPress

Supervised Content Creation Workflow for WordPress Publishing

Role-based content generation workflow that coordinates title creation, article writing, and delivery through a supervising agent.
  • flowise, Docker, Linux Ubuntu, WordPress

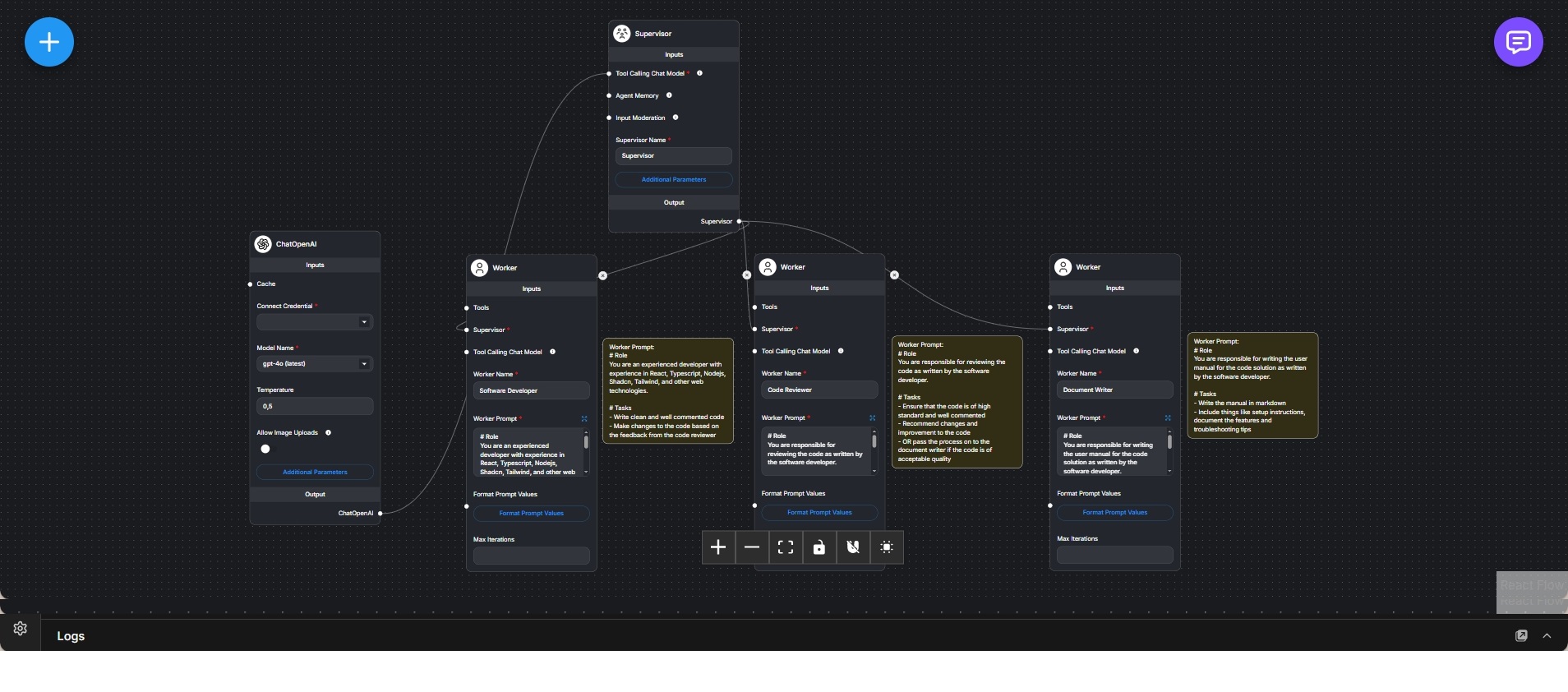
Supervised Multi-Agent Workflow for Software Tasks

Role-based agent workflow that routes tasks between a supervisor, specialist agents, and a review loop until a final result is produced.
  • flowise, Docker, Linux Ubuntu

Minimal Local Chat Agent with Mistral Model

Single-agent Flowise workflow that runs a local language model for direct chat-based interaction.
  • flowise, Docker, Linux Ubuntu; Ollama

Iterative Research Agent with Planning and Sub-Agent Delegation

Multi-step research workflow that plans, executes, and refines queries using an iterative agent loop with optional sub-agent delegation.
  • flowise, Docker, Linux Ubuntu,

Flowise Workflows V1

Multi-Agent Software Development Workflow with Supervisor, Reviewer, and Documentation Roles

Role-based multi-agent workflow that simulates a complete software development process, from implementation to review and documentation.
  • flowise, Docker, Linux Ubuntu

Local Research Tool Agent with Ollama, Memory, and External Utilities

Tool-enabled research agent that combines local language model reasoning with calculators, search APIs, and custom tools for grounded analysis.
  • flowise, Docker, Linux Ubuntu; Ollama

Local RAG Chatbot for PDF Documents with Ollama and In-Memory Vector Store

Retrieval-Augmented Generation workflow that enables conversational question answering over PDF documents using a fully local Ollama-based stack.
  • flowise, Docker, Linux Ubuntu, Ollama

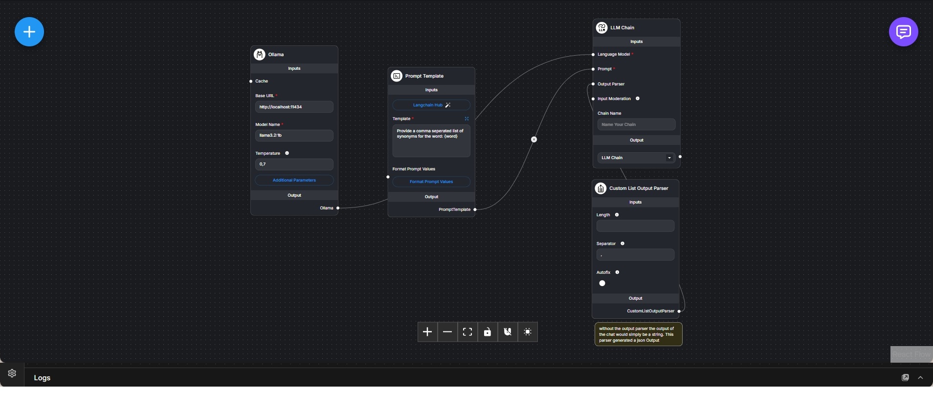
Structured List Generation with Ollama and Custom Output Parser

Local workflow that converts a free-form language model response into a structured list using a custom output parser.
  • flowise, Docker, Linux Ubuntu, Ollama

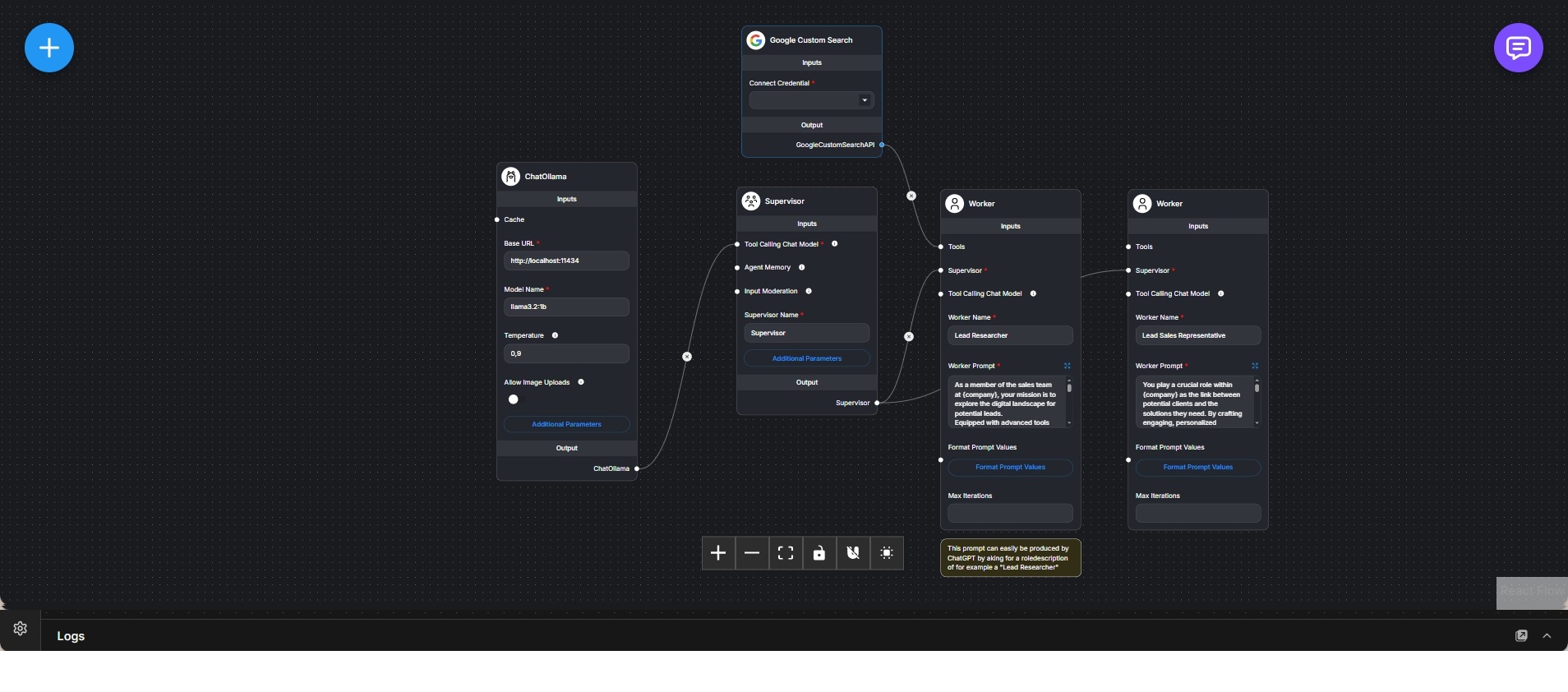
Multi-Agent Lead Outreach Workflow with Supervisor and Specialized Workers

Role-based multi-agent workflow that coordinates research and sales outreach tasks using a supervising agent and external search tools.
  • flowise, Docker, Linux Ubuntu

Local Invoice Analysis Workflow with Ollama and Structured Output

Self-hosted document analysis workflow that extracts structured invoice data using a local Ollama language model and schema-based output parsing.
  • flowise, Docker, Linux Ubuntu,Ollama

Invoice Analysis Workflow with Structured Output Parsing

Document analysis workflow that extracts structured invoice data using a language model and a schema-driven output parser.
  • flowise, Docker, Linux Ubuntu

Customer Support Agent with Vector Retrieval and Tool Execution

Retrieval-augmented customer support agent that answers questions using a vectorized knowledge base and controlled tool execution.
  • flowise, Docker, Linux Ubuntu

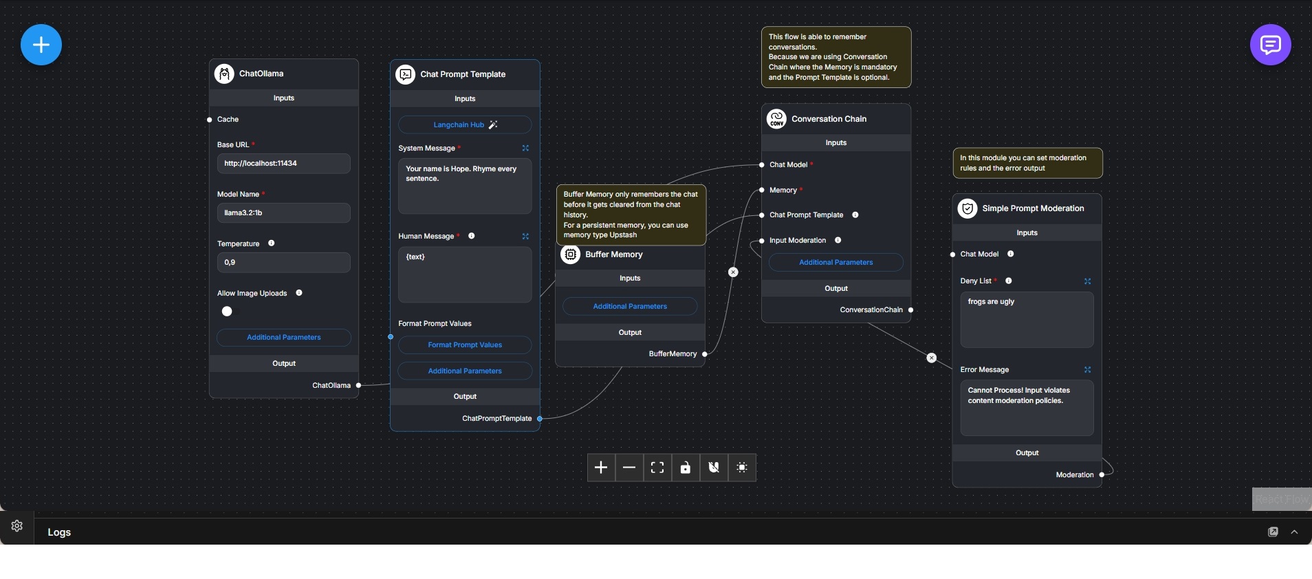
Conversational Chatbot with Memory and Input Moderation

Local conversational workflow that combines an Ollama-based chat model, short-term memory, prompt-controlled behavior, and explicit input moderation.
  • flowise, Docker, Linux Ubuntu, Ollama

Conditional Response Workflow with Ollama and Structured Output

Multi-branch Flowise workflow that evaluates user input and generates different structured responses based on conditional logic.
  • flowise, Docker, Linux Ubuntu, Ollama

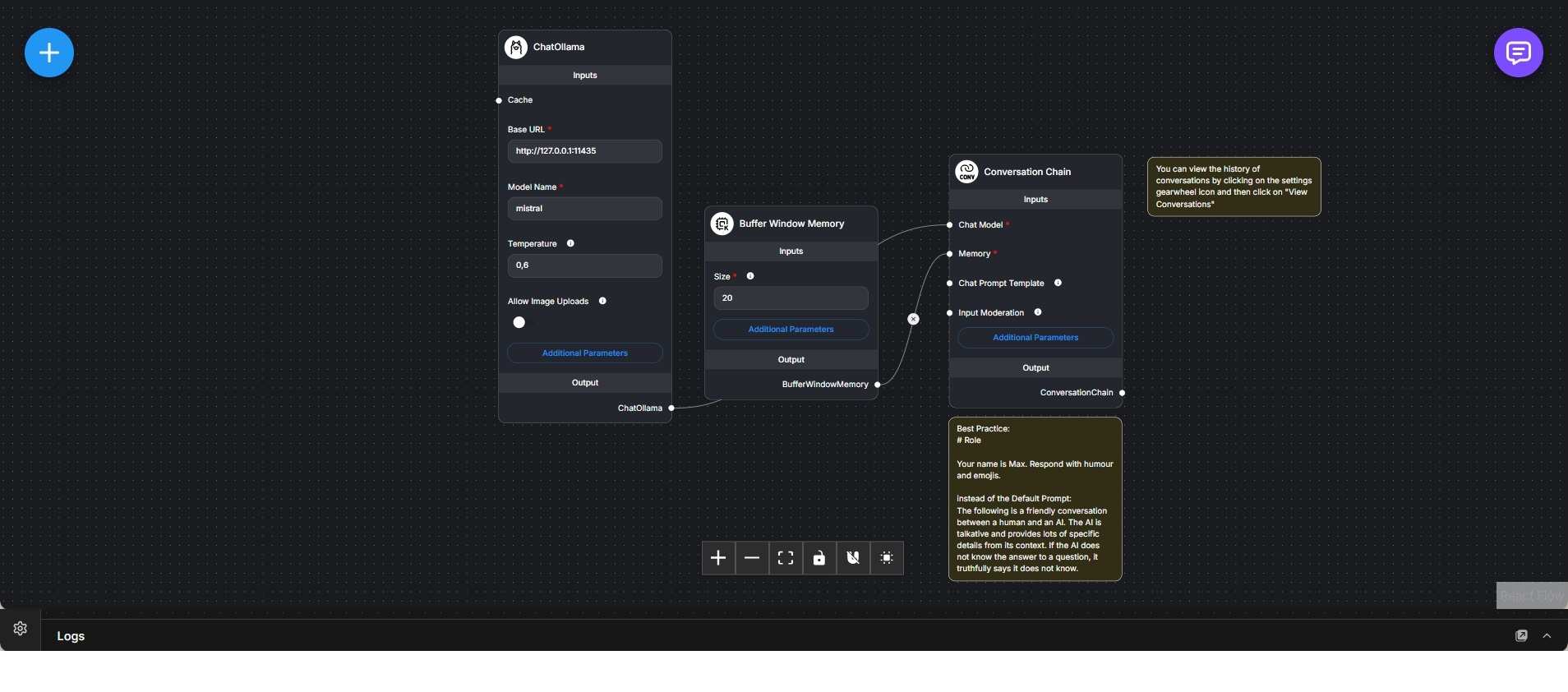
Local Chat Interface with Ollama and Conversation Memory

Local chat workflow that combines an Ollama-hosted language model with window-based memory for conversational interaction.
  • flowise, Docker, Linux Ubuntu, Ollama