Multi-Agent Lead Outreach Workflow with Supervisor and Specialized Workers
Role-based multi-agent workflow that coordinates research and sales outreach tasks using a supervising agent and external search tools.
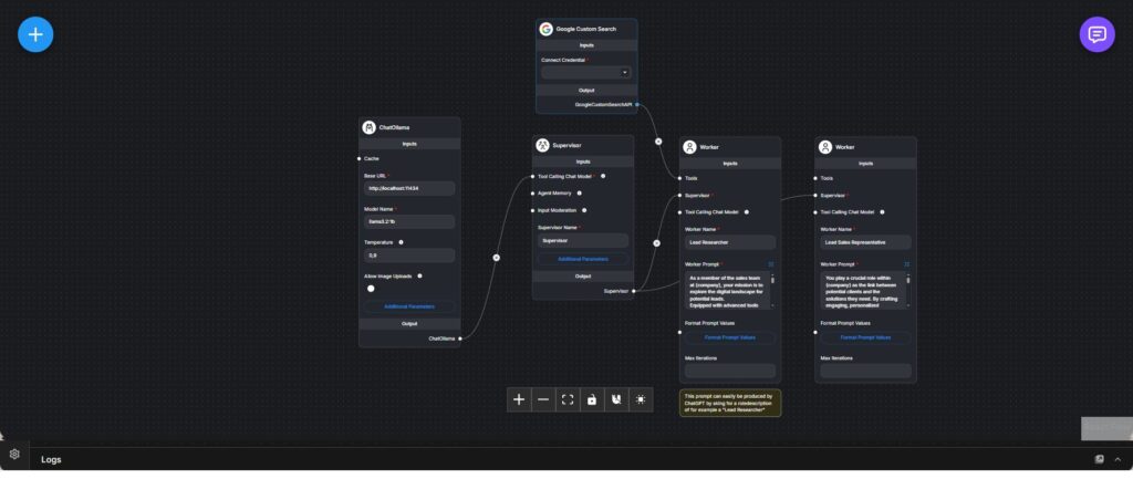
This workflow implements a role-oriented multi-agent system designed for lead research and outreach scenarios. It is structured around a supervisor agent that coordinates multiple specialized worker agents, each responsible for a distinct function within the overall process.
A locally hosted Ollama language model serves as the shared reasoning engine for the agents, enabling fully local execution and consistent behavior across roles. The supervisor agent acts as the central decision-maker, maintaining control over task delegation, iteration, and coordination between workers.
External information gathering is supported through a Google Custom Search integration, which allows agents to retrieve up-to-date web data when needed. This tool is made available to the supervisor and worker agents to ground their reasoning in real-world information rather than relying solely on model knowledge.
Two worker agents are defined with clearly separated responsibilities. The lead researcher agent focuses on exploring the competitive and market landscape, identifying potential leads, and gathering relevant contextual information. The sales representative agent builds on this input to craft targeted, personalized outreach messaging aimed at engaging identified leads.
Each worker operates under a dedicated prompt that defines its role, objectives, and output expectations. The supervisor evaluates worker outputs and can loop tasks back for refinement or trigger additional tool usage as required.
The workflow demonstrates how complex business processes such as lead generation and sales outreach can be decomposed into modular agent roles, coordinated through supervision, and augmented with external tools for accuracy and relevance.
